# SDK

<figure><img src="https://3294574215-files.gitbook.io/~/files/v0/b/gitbook-x-prod.appspot.com/o/spaces%2FJ2QLwkAOz9Oafl54hspo%2Fuploads%2FjPvPH9XQ1KxfGJzxIGHu%2Fimage.png?alt=media&#x26;token=3123ef99-598a-4ba0-b4b7-c8998bd00d71" alt=""><figcaption></figcaption></figure>

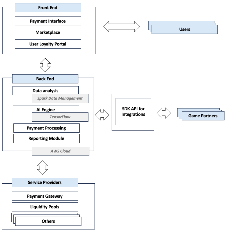
## Back End

This is where all the main processing happens. It consists of servers and databases that store user data, game data, and transaction data.

**Data analysis** - Enables deep insight into player behaviors, game mechanic optimization, and strategic marketing decisions by processing insights from large data sets. It also aids in fraud detection

**Payment Processing** - This is the interface that manages financial transactions. It allows users to add, manage, and withdraw funds in a secure environment.

**Reporting Module** - This component is responsible for generating analytical reports and statistics. It can provide insights about user behaviour, market trends, and other significant metrics.

**AI Engine** - An artificial intelligence system that assists with automating complex processes, analysing data for insights, maintaining scalability, and optimizing cost efficiency.

## Front End

**Marketplace** - This functions as an advanced exchange platform, specifically designed to facilitate the trading of digital game assets. It operates as a connection point between users who can buy, sell or trade their in-game assets with each other

**User Loyalty Portal** - The user interface where gamers can view their rewards, participate in loyalty programs, and interact with other features of the MetaMarket ecosystem.

## SDK API for Integrations

This component enables game developers to integrate the MetaMarket features into their games. It provides methods for interaction between the game and MetaMarket's systems.

## Game Partners

Separate entities that provide the games into which MetaMarket is integrated. These partners may use MetaMarket's SDK to integrate the platform into their games, enabling their players to participate in MetaMarket's loyalty programs.

## Service Providers

**Liquidity Pools -** Money reserves in a MetaMarket sub-account ensure market stability and resource availability for ecosystem activities


---

# Agent Instructions: Querying This Documentation

If you need additional information that is not directly available in this page, you can query the documentation dynamically by asking a question.

Perform an HTTP GET request on the current page URL with the `ask` query parameter:

```
GET https://doc.metamarket.tech/sdk.md?ask=<question>
```

The question should be specific, self-contained, and written in natural language.
The response will contain a direct answer to the question and relevant excerpts and sources from the documentation.

Use this mechanism when the answer is not explicitly present in the current page, you need clarification or additional context, or you want to retrieve related documentation sections.
